Flowchart

Registrasi Online

Customer (Consignee, Shipper, EMKL) dapat mendaftarkan akun mereka secara mandiri baik melalui web maupun handphone mereka sendiri dengan aktivasi OTP. Dalam pendaftaran ini user wajib memasukkan no WA dan email yang valid yang nantinya akan digunakan untuk mengirim notifikasi dalam setiap transaksi yang dilakukan.

Pengembalian Container (IMPORT)

Langkah-langkah

  • User entri data Perusahaaan (Consignee/EMKL)
  • User entri data BL/DO dari Shipping Line
  • User entri data Pengembalian container
  • User Simpan dan Submit transaksi
  • Verificator depo melakukan pengecekan data, jika sudah benar akan dirubah menjadi status Approve, jika tidak dirubah statusnya menjadi Revisi.
  • Jika transaksi sudah di Approve, maka user dapat melakukan Checkout dan sistem akan mengeluarkan besaran uang yang harus dbayarkan melalui Virtual Account yang dterbitkan.
  • Jika sudah berhasil transfer dan status transaksi menjadi Paid, maka user dapat mencetak Tanda Terima Pembayaran dan Bon Bongkar.
  • Driver membawa Container dan Bon Bongkar menuju Depo.
  • Dibagian Security, Bon Bongkar yang dibawa sopir akan discan oleh petugas, jika valid maka dijinkan masuk, jika tidak akan ditolak.
  • Setelah berhasil discan, maka sopir diarahkan ke bagian Washing untuk dilakukan pencucian container
  • Setelah selesai dicuci, maka Surveyor akan melakukan survey dan input data terkait identitas container dan kondisi container serta melakukan pengambilan photo.
  • Jika sudah selesai, maka truk dan container diarahkan ke bagian Crany untuk dilakukan pembongkaran container.
  • Selanjutnya Crany akan mengarahkan Truck dan sopir untuk keluar depo melalaui Security-Out, kemudian petugas akan melakukan Scanning Bon Bongkar dan menggantinya dengan EIR dan Invoice.

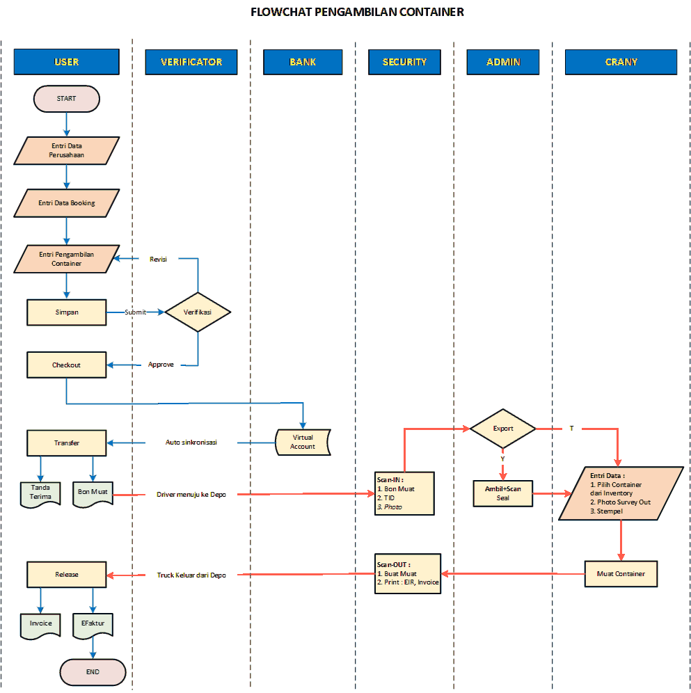
Pengambilan Container (Export)

Langkah-langkah

  • User entri data Perusahaaan (Shipper/EMKL)
  • User entri data Booking/DO dari Shipping Line
  • User entri data Pengambilan container
  • User Simpan dan Submit transaksi
  • Verificator depo melakukan pengecekan data, jika sudah benar akan dirubah menjadi status Approve, jika tidak dirubah statusnya menjadi Revisi.
  • Jika transaksi sudah di Approve, maka user dapat melakukan Checkout dan sistem akan mengeluarkan besaran uang yang harus dbayarkan melalui Virtual Account yang dterbitkan.
  • Jika sudah berhasil transfer dan status transaksi menjadi Paid, maka user dapat mencetak Tanda Terima Pembayaran dan Bon Muat.
  • Driver menuju Depo membawa Bon muat.
  • Dibagian Security, BonMuat yang dibawa sopir akan discan oleh petugas, jika valid maka dijinkan masuk, jika tidak akan ditolak.
  • Setelah berhasil discan, maka sopir diarahkan ke bagian Admin untuk mengambil Seal
  • Kemudian sopir dan trucknya diarahkan ke bagian Crany untuk dilakukan pemuatan dan pembalilan photo Container.
  • Selanjutnya Crany akan mengarahkan Truck dan sopir untuk keluar depo melalaui Security-Out, kemudian petugas akan melakukan Scanning Bon Muat dan menggantinya dengan EIR dan Invoice.
Scroll to Top